Gallery
pcmk-3-nodes-2-pairs
Gallery
1. lcmc-1.0.0
...
9. mysql-multi...
10. scaling150
11. lvm_on_drbd
12. multi-selec...
13. drbd-3-node...
14. pcmk-3-node...
15. drbd-resour...
pcmk-3-nodes-2-pairs
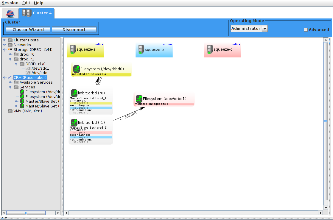
3 nodes 2 pairs, Pacemaker view
Date: 09/08/2012
Size:
640x423
1118x739
Full size:
1118x739
next
last
first
previous
next
last
first
previous