Gallery multi-selection-stop

Gallery

1. lcmc-1.0.0 ... 9. mysql-multi... 10. scaling150 11. lvm_on_drbd 12. multi-selec... 13. drbd-3-node... 14. pcmk-3-node... 15. drbd-resour...

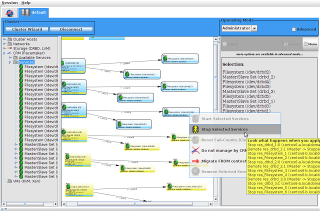
multi-selection-stop

Stop many services at once

Date: 04/19/2012
Size:
Full size: 1118x738
nextlast
first previous
multi-selection-stop
nextlast
first previous