Gallery drbd-3-nodes-2-pairs

Gallery

1. lcmc-1.0.0 ... 9. mysql-multi... 10. scaling150 11. lvm_on_drbd 12. multi-selec... 13. drbd-3-node... 14. pcmk-3-node... 15. drbd-resour...

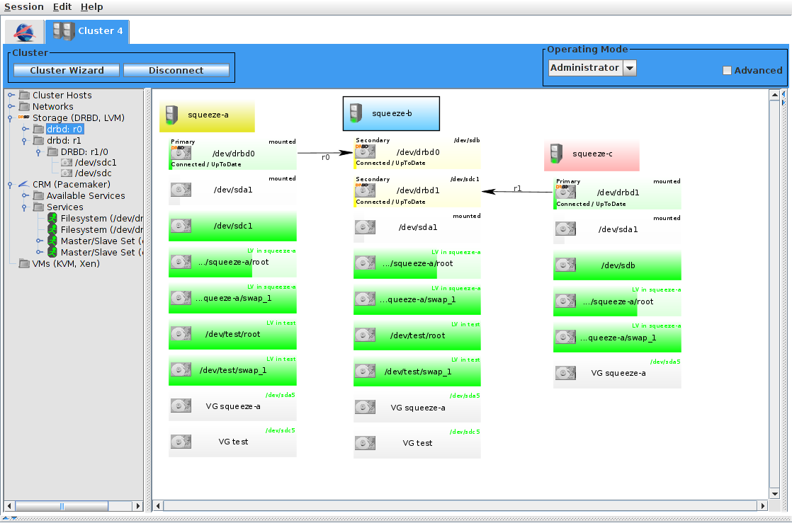
drbd-3-nodes-2-pairs

3 nodes 2 pairs, DRBD view

Date: 09/08/2012
Size:
Full size: 1118x739
nextlast
first previous
drbd-3-nodes-2-pairs
nextlast
first previous