Gallery mysql-multi-selection

Gallery

1. lcmc-1.0.0 ... 6. lcmc-drbd4 7. remote-crm-... 8. lcmc-edit-m... 9. mysql-multi... 10. scaling150 11. lvm_on_drbd 12. multi-selec... ... 15. drbd-resour...

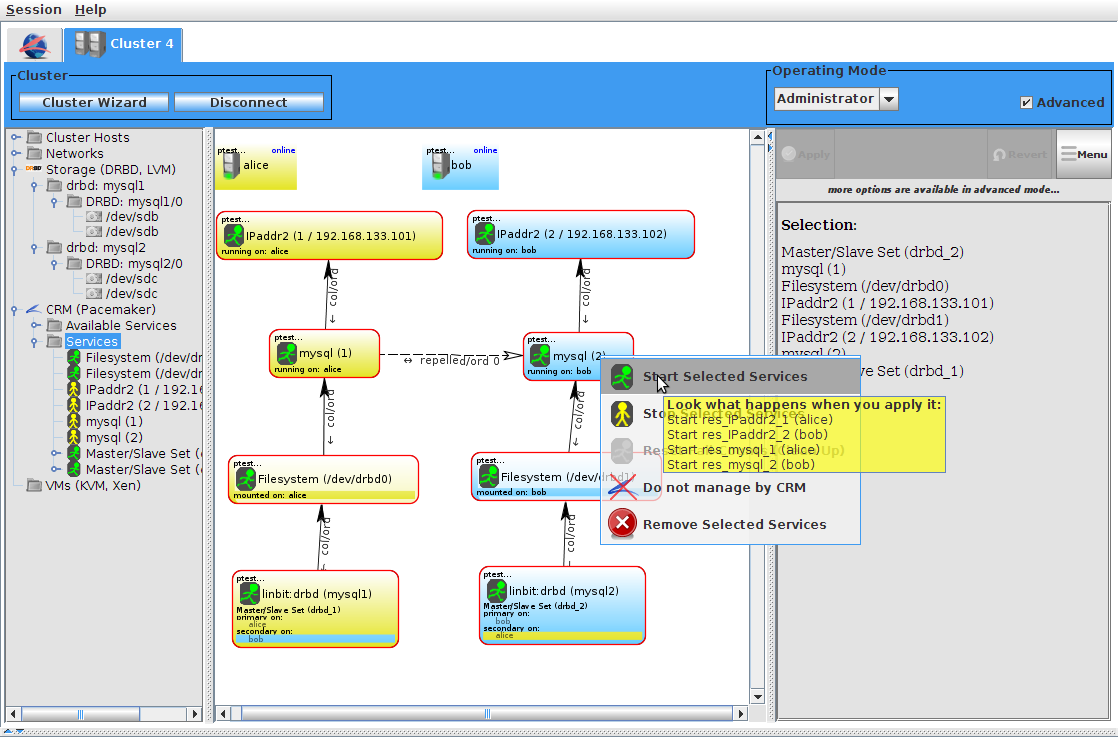
mysql-multi-selection

Starting multiple services at once

Date: 02/18/2012
Size:
Full size: 1118x738
nextlast
first previous
mysql-multi-selection
nextlast
first previous